Skladem K odeslání
Výkonný L3 switch se 16 Gigabit Ethernet porty a pokročilými funkcemi pro správu sítě.
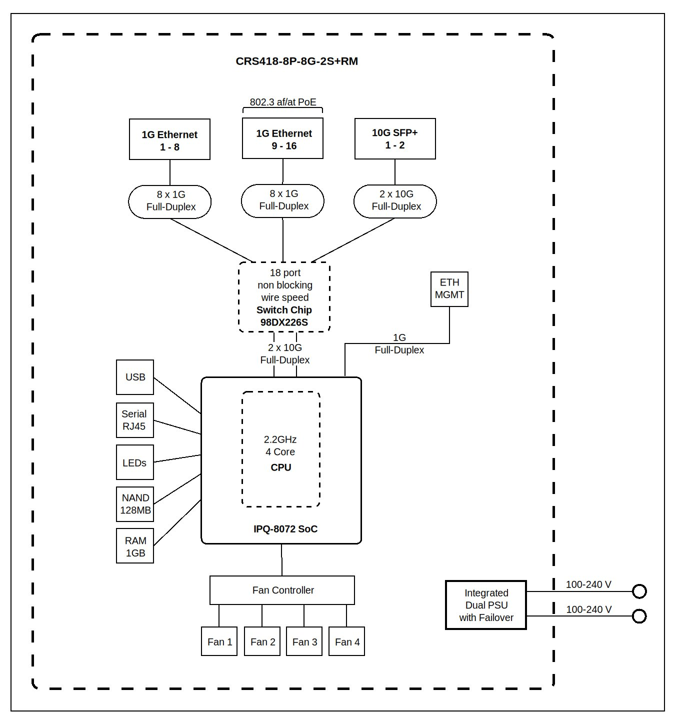
MikroTik CRS418-8P-8G-2S+RM představuje multifunkční síťové zařízení, které kombinuje výkonný switch s možnostmi routeru. Díky výkonnému 4jádrovému procesoru ARM 2,2 GHz a hardwarové akceleraci L3 provozu zvládá i náročné síťové operace. Zařízení disponuje 16× Gigabit Ethernet porty (z toho 8 s podporou PoE-out) a 2× 10G SFP+ porty pro vysokorychlostní připojení.
Switch je vybaven 1 GB DDR3L RAM, 128 MB NAND úložištěm a portem USB 3.0 pro rozšíření úložného prostoru. Provozován je na operačním systému RouterOS v7 s licencí úrovně 5, který nabízí pokročilé možnosti správy sítě, včetně VLAN, ACL, SNMP a mnoha dalších funkcí.

Pokročilý síťový operační systém RouterOS v7
Zařízení běží na plnohodnotném operačním systému RouterOS v7, který nabízí kompletní sadu nástrojů pro správu sítě. Umožňuje konfiguraci VLAN, ACL, SNMP, pokročilý monitoring a tvarování provozu bez dodatečných poplatků nebo předplatného.
Smart PoE Controller
Integrovaný Smart PoE Controller umožňuje napájet připojená zařízení přímo ze switche s podporou standardů 802.3af/at a 24V Passive PoE. Porty Ether9 až Ether16 podporují PoE-out s možností nastavení limitů proudu pro každý port a celkovým výstupním výkonem až 150 W.
Univerzální nasazení
CRS418-8P-8G-2S+RM je ideální pro hybridní síťová prostředí Layer 2/3, ať už segmentujete síť pomocí VLAN nebo směrujete provoz mezi nimi. Díky výkonnému procesoru může nahradit běžné kancelářské routery a fungovat jako internetová brána, firewall nebo dokonce jako CAPsMAN kontroler pro správu přístupových bodů.

ZÁKLADNÍ SPECIFIKACE
Procesor: quad-core IPQ-8072 2,2 GHz, ARM 64bit
Switch chip: 98DX226S
Operační paměť: 1 GB DDR3L
Úložiště: 128 MB NAND
Síťové porty: 16× Gigabit Ethernet, 2× 10G SFP+, 2× RJ-45 management port a konzole
USB: 1× USB 3.0 typ A
PoE-Out: 802.3af/at, porty Ether9 - Ether16
Maximální výstupní výkon PoE: 150 W
Napájení: 2× AC vstup 100-240 V
Maximální spotřeba: 215 W (28 W bez připojených zařízení)
Operační systém: RouterOS v7, licence úrovně 5
Rozměry: 443 × 230 × 44 mm (1U rackmount)
Provozní teplota: -20 až +70 °C
Obsah balení: 2× napájecí kabel, rackmount držák, montážní sada
Nová inovativní funkce Container Apps umožňuje spouštět přímo v RouterOS kontejnerové aplikace bez potřeby dalšího serveru či externího hardwaru. Oproti dřívější podpoře kontejnerů v RouterOS v7 přináší výrazně jednodušší ovládání, centrální katalog aplikací a nové scénáře použití. Podmínkou je mít router s architekturou ARM64 a verzi RouterOS MikroTik 7.21 a vyšší.
| CRS418-8P-8G-2S+RM | |||||||
|---|---|---|---|---|---|---|---|
| Mode | Configuration | 1518 byte | 512 byte | 64 byte | |||
| kpps | Mbps | kpps | Mbps | kpps | Mbps | ||
| Switching | Non blocking Layer 2 throughput | 3,007.2 | 36,518.9 | 8,693.6 | 35,609.0 | 55,059.5 | 28,190.5 |
| Switching | Non blocking Layer 2 capacity | 3,007.2 | 73,037.7 | 8,693.6 | 71,218.0 | 55,059.5 | 56,381.0 |
| Switching | Non blocking Layer 1 throughput | 3,007.2 | 37,000.0 | 8,693.6 | 37,000.0 | 55,059.5 | 37,000.0 |
| Switching | Non blocking Layer 1 capacity | 3,007.2 | 74,000.0 | 8,693.6 | 74,000.0 | 55,059.5 | 74,000.0 |
| CRS418-8P-8G-2S+RM | IPQ-8072A All port test | ||||||
| Mode | Configuration | 1518 byte | 512 byte | 64 byte | |||
| kpps | Mbps | kpps | Mbps | kpps | Mbps | ||
| Bridging | none (fast path) | 406.4 | 4934.8 | 1136.6 | 4655.5 | 1253.3 | 681.8 |
| Bridging | 25 bridge filter rules | 389.9 | 4735.4 | 403.5 | 1652.7 | 413.6 | 225 |
| Routing | none (fast path) | 406.4 | 4934.8 | 850.6 | 3484 | 891.2 | 484.8 |
| Routing | 25 simple queues | 374.2 | 4544.5 | 389 | 1593.5 | 391.6 | 213 |
| Routing | 25 ip filter rules | 269.9 | 3277.9 | 277.5 | 1136.7 | 276.3 | 150.3 |
| CRS418-8P-8G-2S+RM | IPQ-8072A IPsec throughput | ||||||
| Mode | Configuration | 1400 byte | 512 byte | 64 byte | |||
| kpps | Mbps | kpps | Mbps | kpps | Mbps | ||
| Single tunnel | AES-128-CBC + SHA1 | 109.2 | 1223.0 | 124.6 | 510.4 | 137.9 | 75.0 |
| 256 tunnels | AES-128-CBC + SHA1 | 54.9 | 614.9 | 59.1 | 242.1 | 62.3 | 33.9 |
| 256 tunnels | AES-128-CBC + SHA256 | 54.1 | 605.9 | 58.4 | 239.2 | 61.2 | 33.3 |
| 256 tunnels | AES-256-CBC + SHA1 | 53.1 | 594.7 | 57.2 | 234.3 | 60.7 | 33.0 |
| 256 tunnels | AES-256-CBC + SHA256 | 53.9 | 603.7 | 58.6 | 240.0 | 61.2 | 33.3 |
| Značka | |
| Upřesnění typu : | Switch |
| Technické detaily | |
| Norma : | 802.3af |
| Norma : | 802.3at |
| Provozní teplota max. (°C) : | 70 |
| Provozní teplota min. (°C) : | -20 |
| Stohovatelnost : | ne |
| Stupeň krytí : | IP20 |
| Vrstva OSI : | L3 static (L2+) |
| Síťová rozhraní | |
| Počet PoE portů : | 8 |
| Rychlost portů : | 1 Gb/s + 10 Gb/s |
| Vstupy a výstupy | |
| RJ-45 (počet) : | 16 |
| RJ-45 konzole/management (počet) : | 2 |
| RS-232 port : | ne |
| SFP+ (počet) : | 2 |
| USB 3.0 (počet) : | 1 |
| Napájení | |
| Napájení (V) : | 100-240 (AC) |
| Vstupní napětí (V) : | 100 - 240 (AC) |
| Další výbava a vlastnosti | |
| Shoda : | CE, EAC, RoHS |
Kód: ZNRMKR0016
Kód: NAPZXL1015
Kód: NETH0040
Kód: NAPMKR1018
Kód: NAPTPL1193
Nezbytné soubory cookie pro základní funkce tohoto webu, jako je navigace na stránce a přístup do zabezpečených oblastí webu. Web nemůže bez těchto cookies správně fungovat.
Tyto soubory cookie umožňují webové stránce zapamatovat si vaše preference. Umožňují například zobrazit poslední navštívené produkty či stránky, nastavený jazyk či měnu stránky.
Statistické cookies nám pomáhají porozumět tomu, jak se vám se stránkami pracuje, abychom je mohli nadále vylepšovat. Shromažďování těchto dat je anonymní.
Záměrem marketingových cookies je zobrazovat reklamy, které jsou pro jednotlivého uživatele relevantní. Používají se ke sledování návštěvníků napříč webovými stránkami.
Souhlas se zasíláním uživatelských dat souvisejících s reklamou společnosti Google.
Jako cookie se označuje malé množství dat, která server pošle vašemu prohlížeči, který si je uloží. Při každé další návštěvě téhož serveru jsou pak tato data serverem přečtena. Běžně slouží k rozlišování uživatele, aby si web zapamatoval nastavení předvoleb apod. Zjednodušují tak používání webů.
Cookies se ukládají na straně klienta (uživatele) jako krátké textové soubory.
Cookies neznamenají žádné nebezpečí pro počítač jako takový. Přesto mají cookies význam pro ochranu soukromí. Navštívený web si totiž může ukládat do cookies jakékoliv informace, které o návštěvníkovi zjistí, a může tak postupně zjišťovat zájmy konkrétního návštěvníka. V žádném případě však nelze cookies použít pro zjištění totožnosti návštěvníků.
Informací z cookies se dá posléze využívat pro cílenou reklamu, statistické vyhodnocování chování návštěvníků apod. Tyto informace však lze získávat i bez cookies, proto toto jejich využití nemůže být považováno za zvlášť nebezpečné.
Volně čerpáno z Wikipedie.
Slouží pro funkčnost webu. Může jít například o vaše nastavení jazyka webu, řazení produktů, umožňují zobrazit vám naposledy prohlížené produkty, udržují informací o přihlášení apod.
Tento web používá i služby, které buďto vám zjednodušují práci s webem, nebo nám poskytují anonymní statistická data. Tyto cookies jsou řízeny třetími stranami a my nemáme přístup ke čtení nebo zápisu těchto dat.
Jde zejména o systémy pro doručování reklamy nebo analýzy návštěvnosti.
Našimi partnery jsou:
Google Analytics – podrobnosti o tomto nástoji najdete zde
Google – bližší informace o pravidlech společnosti najdete zde
Sklik – bližší informace o pravidlech systému najdete zde
Facebook – bližší informace o pravidlech systému najdete zde
Z používání určitých cookies se můžete odhlásit na výše uvedených stránkách nebo na adrese http://www.youronlinechoices.com/cz/vase-volby
Odpovědnost za firemní data - Jak Google zpracovává osobní údaje.
Většina prohlížečů cookies automaticky akceptuje, pokud není prohlížeč nastaven jinak. Používáním našeho webu souhlasíte s ukládáním souborů cookies.
Použití cookies můžete omezit nebo zablokovat v nastavení svého webového prohlížeče.
Informace o nastavení konkrétního prohlížeče naleznete na těchto uvedených adresách:
Na tomto webu stejně jako všechny weby používáme soubory cookies. Pomáhají nám ke správné funkci webu ale i k zlepšování našeho webu pomocí měření návštěvnosti.
Zákon po nás chce vyžádat si k tomu váš souhlas. Ten můžete kdykoliv změnit nebo odvolat na stránce Nastavení